Wiederherstellen von Dokumenten in einer Dokumentstruktur
Yvonne Drabent
SCHMITZ+PARTNER
Starten
1
/26
Vorgang: Dokument wird aus Versehen gelöscht.

Beispiel

2
/26
Vorgang: Dokument wird aus versehen gelöscht.

Beispiel.

3
/26
Vorgang: Dokument wird aus versehen gelöscht.

Beispiel.

4
/26
Vorgang: Dokument wird aus versehen gelöscht.

Beispiel.

5
/26
Vorgang: Dokument wird aus versehen gelöscht.

Beispiel.

6
/26
Vorgang: Dokument wird aus versehen gelöscht.

Beispiel.

7
/26
Dokument dessen Inhalt wiederhergestellt werden soll wählen.

Kontextmenü öffnen.

8
/26
Revisionshistorie wählen.


9
/26
Version, in der das Dokument zuletzt vohanden war wählen.


10
/26
Dokumentvorschau wählen.


11
/26
Export wählen.


12
/26
Originaldokument wählen.


13
/26
Zielverzeichnis zum zwischenspeichern wählen.


14
/26


15
/26
z.B. Laufwerk W


16
/26


17
/26


18
/26


19
/26
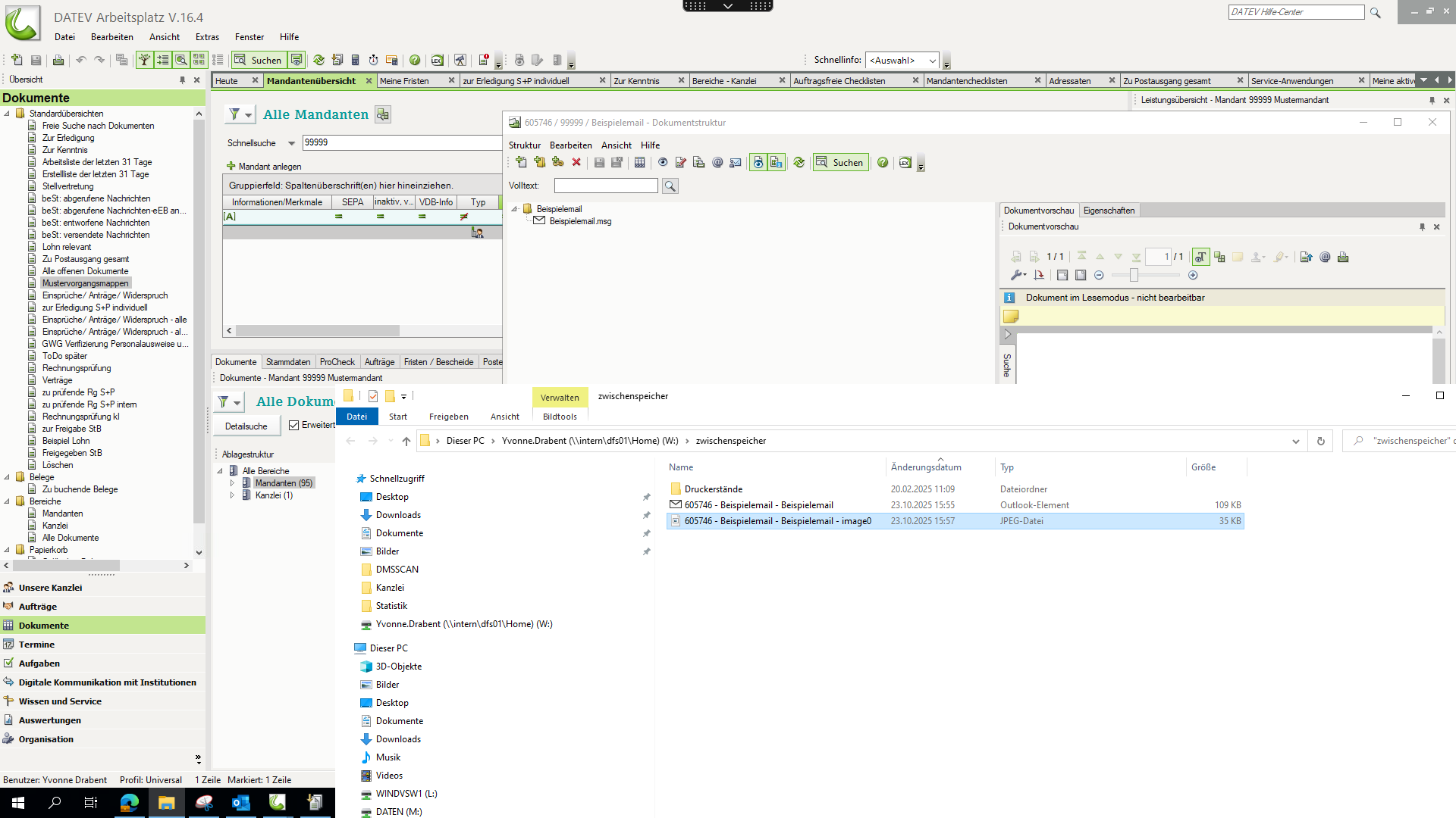
Verzeichnis wird geöffnet. Dokumentsturktur schließen.


20
/26
Revisionshistorie schließen.


21
/26
Dokumentsturktur wieder öffnen.


22
/26


23
/26
Dateiexplorer wählen.


24
/26
Exportiertes Dokument per Drag&Drop in die Dokumentstruktur ziehen.


Nächste
25
/26
Speichern und schließen.


26
/26
Fertig!
Nächste
Vielen Dank!
Neu starten