Ziehen Sie das Fenster ggf. größer für eine bessere Übersicht.
Nächste
Dieses Tutorial beschreibt, wie man eine Rechenzentrums-Sicherung aus einem Steuerprogramm importiert.
Hier am Beispiel Einkommensteuer. Die anderen Steuerprogramme funktionieren analog hierzu.

Dazu muss das Programm ohne Mandantenbezug geöffnet sein.
Man kann das Programm über die Programmsuche öffnen oder ein bestehendes Mandat öffnen und anschließend schließen.

Klicken Sie hier, um den Mandanten zu schließen.



Klicken Sie auf die Schaltfläche, um die RZ-Übersicht zu aktualisieren.

Wählen Sie die gewünschte Beraternummer unter der die Daten im RZ gespeichert sind durch einen Doppelklick. Hier die 1746.

Klicken Sie OK, um die Aktualisierung zu starten.

Dieser Vorgang kann ein paar Minuten dauern.

Klicken Sie auf die Schaltfläche, um zur RZ-Mandantenliste zurückzukehren.


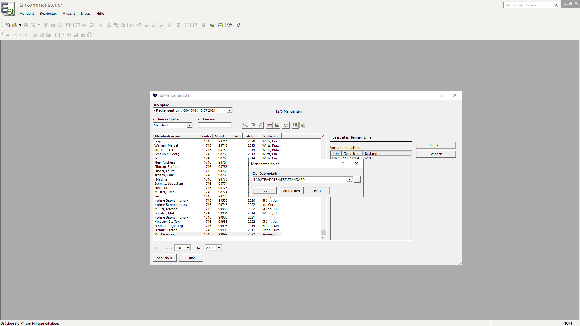
Suchen Sie den gewünschten Mandanten.
Rechts im Feld sehen Sie, welche Daten im RZ vorhanden sind.
WICHTIG: Es werden immer alle Jahre gesichert und importiert, eine Selektion nach Jahren ist nicht möglich.

Klicken Sie auf Holen...

Klicken Sie auf OK.

Sie können die Mandantenliste und das Programme Einkommensteuer wieder schließen. Der Vorgang wird im Hintergrund fortgesetzt.

Solange die DATEV-Ampel arbeitet, ist der Holvorgang aktiv.

Sobald die Ampel wieder stillsteht (grüne Ampel), können Sie den Bestand öffnen.

